Unlock the full potential of your projects.
Try MeisterTask for free.
Don't have an account?
Sign Up for Free
Browse
Featured Maps
Categories
Project Management
Business & Goals
Human Resources
Brainstorming & Analysis
Marketing & Content
Education & Notes
Entertainment
Life
Technology
Design
Summaries
Other
Languages
English
Deutsch
Français
Español
Português
Nederlands
Dansk
Русский
日本語
Italiano
简体中文
한국어
Other
Show full map
Copy and edit map
Copy
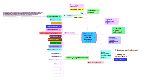
Навчальні Веб 2.0 ресурси освітян Волинської області
Education & Notes
LD
ljudmila Demkova
Follow
Просто вихідну карту демо, так що вам не почати з порожнього списку картку ...
Get Started.
It's Free
Sign up with Google
or
sign up
with your email address
Similar Mind Maps
Mind Map Outline
Навчальні Веб 2.0 ресурси освітян Волинської області
by
ljudmila Demkova
1. Думки про інформатику
2. Блогеру на допомогу
2.1. http://btemplates.com/ http://www.technobuzz.net/new-blogger-templates/ http://blogger-templates.blogspot.com// http://www.geckoandfly.com/blogspot-templates/ http://www.blogcrowds.com/resources/blogger_template.php http://www.isnaini.com/blogger-templates/contrast-makes-reality/ http://www.freeskins.blogspot.com/ http://finalsense.com/services/blog_templates/index.htm http://ophelianicholson.com/ Календарі http://www.wishafriend.com/calendars/ Годинники http://www.clocklink.com/ http://www.24webclock.com/ru/ http://www.clock-desktop.com/web-clock-html.shtml Гаджети http://www.google.com/ig/directory?synd=open&source=gghp Сховища файлів http://www.esnips.com/ http://www.webasyst.net/ Інструментарій Web 2.0 http://www.i2r.ru/static/512/out_23422.shtml - Лікбез з Web 2.0 http://www.blogger.com/goog_1310087974Web_2.0 - Вікіпедія
3. Наші ідеї, а роботи вчителів
3.1. Інфопростір
3.2. Розумники
3.3. Барвінчата
3.4. Вивчаємо інформатику
3.5. Вчимося разом
3.6. Крокуємо разом
3.7. Новинки-цікавинки
3.8. Дивоцвіт
3.9. Народження дива
3.10. Парасоля вверх ногами
3.11. Щоденник подій
3.12. Писаночка
4. Знайомимось з досвідом
4.1. Готуємось до уроків інформатики
4.2. Інтерактивна дошка
4.3. Оса
4.4. Блог вчителя
5. Проекти вчителів
5.1. У світі математики
5.2. Цариця наук
5.3. Cвіт воску
5.4. Подорож краплини
5.5. Стрибок в майбутнє
5.6. Демографічна ситуація України
5.7. Куди поїхати
5.8. Приємного апетиту
5.9. Взули і забули
5.10. Енергетичне зеро
5.11. Формула багатства
6. Он-лайн сторінка лабораторії
7. Блоги лабораторії інформатики ВІППО
7.1. Щоденник подій лабораторії
7.2. Майданчик методоб'єднань
7.3. Intel на Волині
8. Блог для дистанційного супроводу індивідуального навчання
9. ВікіВікі лабораторії інформатики
Get Started. It's free!
Connect with Google
or
Sign Up