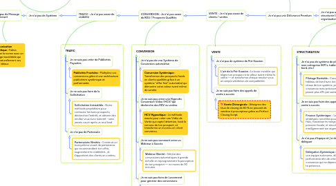
1. Je n'ai pas d'idée business
1.1. Je n'ai pas de Golden Offer (offre irrésistible)
1.1.1. Je n'ai pas de Message Différenciant
1.1.1.1. Je n'ai pas de Système
1.1.1.1.1. TRAFIC : Je n'ai pas assez de visibilité
2. **Communication Magnétique :** Faites exploser la norme avec un message inoubliable qui attire naturellement vos clients idéaux
3. **L'Oeil du Marketeur :** Développez une pensée scientifique pour détecter les opportunités cachées d’un marché.
4. **Paradigme du Surhumain :** Transcendez la réalité en reprogrammant votre identité et vos croyances profondes.
5. CONVERSION
5.1. Je n'ai pas de vrai Système de Conversion automatisé
5.1.1. **Conversion Systémique :** Transformez des prospects froids en clients qualifiés grâce à un système "offer first" automatisé qui démontre votre valeur avant même de vendre
5.2. Je ne sais pas créer une Hypnotic Conversion Video (HCV) qui déclenche des RDV ou ventes
5.2.1. **HCV Hypnotique :** La méthode exacte pour créer une Vidéo de Vente qui capte l’attention, hack le cerveau de ton prospect, et transforme un inconnu en client convaincu.
5.3. Je ne sais pas comment créer un Webinar à Succès
5.3.1. **Webinar Illimité :** Génère des conversions automatiques à grande échelle en reprogrammant la perception de ton prospect — en moins de 90 minutes.
5.4. Je ne sais pas faire de Lancement pour générer des conversions
5.4.1. **La Puissance des Lancements CC3O :** Crée des mini-lancements intelligents et réguliers autour de ton Offre Alchimique pour valider ton message, vendre sans pression, et générer un cashflow régulier — sans t’épuiser.
6. TRAFIC
6.1. Je ne sais pas créer de Publicités Payantes
6.1.1. **Publicités Fractales :** Multipliez vos conversions grâce à une architecture publicitaire systémique et performante.
6.2. Je ne sais pas faire de la Sollicitation
6.2.1. **Sollicitation Irrésistible :** Notre méthode propriétaire pour contacter les bons prospects, déclencher l’intérêt, et obtenir des rendez-vous avec autorité - sans jamais courir après un seul lead
6.3. Je n'ai pas de Partenaire
6.3.1. **Partenariats Illimités :** Construis un écosystème vivant de partenaires qui recommandent ton offre, augmentent ta crédibilité… et t’apportent des clients en continu.
7. **Offre Alchimique :** Créez une Golden Offer si irrésistible que vos prospects se sentent stupides de dire non.
8. **💖 Acquisition Express :** Débloquez un système d’acquisition prêt à l’emploi en 24h.
9. **Délivrance Systémique :** Automatisez vos processus pour offrir une expérience client premium à chaque étape.
10. **💖 Business Systémique :** Construire les fondations d'une activité à 6, 7 ou 8 chiffres
11. VENTE
11.1. Je n'ai pas de système de Pré-Suasion
11.1.1. **L'art de la Pré-Suasion :** Le levier invisible qui aligne ton prospect à ta valeur avant même la vente — et transforme chaque rendez-vous en simple validation de compatibilité.
11.2. Je ne sais pas faire des appels de vente à succès
11.2.1. **💖 Vente Chirurgicale :** Atteignez des taux de closing de 80 % en passant de vendeur à prescripteur grâce au Perfect Closing Script.
12. **Autorité Magnétique :** Construit une aura d’expertise charismatique qui attire les bons clients et te rend naturellement désirable et respecté — sans jamais avoir besoin de te vendre.
13. **Mouvement Exponentiel :** Crée une vision, une cause et une tension collective qui rassemblent, polarisent et transforment ta marque en une identité partagée capable de changer le monde
14. **IA Illimité :** Amplifie toutes les sphères de ta vie grâce à l'IA pour construire des systèmes intelligents, adaptatifs et évolutifs — capables d’agir à ta place, sans dilution ni perte de souveraineté.
15. **💖 CrocoClick :** Deploie le premier logiciel systémique au monde pour gérer 100% de ton activité, quelque soit ton niveau de développement
16. STRUCTURATION
16.1. Je n'ai pas de système de pilotage de mon entreprise (KPI's, tableau de bord, etc.)
16.1.1. **Pilotage Rentable :** Construis un tableau de bord avec les indicateurs vitaux de ton système, pour piloter ta croissance avec précision — sans y passer plus d’1h par semaine.
16.2. Je ne sais pas faire des appels de vente à succès
16.2.1. **Finance Systémique : ** Les meilleurs stratégies concrètes pour gérer tes frais, maximiser ta marge, diminuer ta pression fiscale, et structurer intelligemment ton argent
16.3. Je n'ai pas d'équipe et j'ai du mal à déléguer
16.3.1. **Délégation Systémique :** Structure une équipe autonome, alignée et performante afin de créer une croissance qui ne dépend plus de ta présence.