Equação de Clapeyron

Jetzt loslegen. Gratis!
oder registrieren mit Ihrer E-Mail-Adresse
Equação de Clapeyron von Mind Map: Equação de Clapeyron

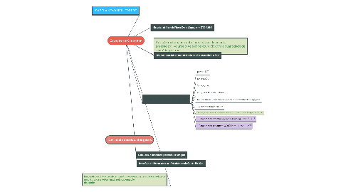
1. Densidade absoluta dos gases

2. Em condições diferentes de temperatura e pressão, a densidade absoluta de um gás pode ser determinada pela sua equação de estado.

3. ISABELA KOVANEI HERRERO

4. •Estudos de Bernoit Pierre Émile Clapeyron (1799-1864)

5. Relação matemática entre as variáveis de estado, pressão (p), volume (v) e temperatura (T) com a quantidade de matéria (n) - mol.

6. Equação de estado de um gás

6.1. p.V = n.R.T

6.2. p= pressão

6.3. V= volume

6.4. n= quantidade de matéria

6.5. R= constante universal dos gases ou Contante de Clapeyron

6.6. T= temperatura absoluta

6.7. Observação: a constante R você valores que variam conforme a unidade de pressão utilizada.

6.8. • Para pressão em mmHg= 62,364 mmHg .L.mol–¹ . K –¹

6.9. • Para pressão em atm ≈ 0,0821 atm . L . mol -¹ . K-¹

7. Não há necessidade da existência dos Estados inicial e final

8. Calcular sua densidade por meio da relação:

9. d= m/V .·. d= M(massamolar) /V(volumemolar) .·. d= M/ 22,4