(FASE 1) TESTE DE CRIATIVOS (quando pausar ou ir para a próxima fase)

Jetzt loslegen. Gratis!
oder registrieren mit Ihrer E-Mail-Adresse
(FASE 1) TESTE DE CRIATIVOS (quando pausar ou ir para a próxima fase) von Mind Map: (FASE 1) TESTE DE CRIATIVOS (quando pausar ou ir para a próxima fase)

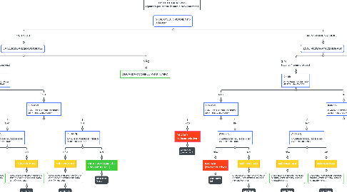
1. QUAL O SEU ORÇAMENTO DIÁRIO?

1.1. 1/2 TICKET

1.1.1. JÁ SE PASSARAM 48 HORAS?

1.1.1.1. SIM (avaliar 1 anúncio/vez)

1.1.1.1.1. [Critério 1] O ANÚNCIO POSSUI PELO MENOS UMA VENDA?

1.1.1.2. NÃO

1.1.1.2.1. AGUARDAR COMPLETAR O TEMPO

1.2. MENOR QUE 1/2 TICKET

1.2.1. JÁ SE PASSARAM 72 HORAS?

1.2.1.1. SIM (avaliar 1 anúncio/vez)

1.2.1.1.1. [Critério 1] O ANÚNCIO POSSUI PELO MENOS UMA VENDA?

1.2.1.2. NÃO

1.2.1.2.1. AGUARDAR COMPLETAR O TEMPO