Jetzt loslegen. Gratis!
oder registrieren mit Ihrer E-Mail-Adresse
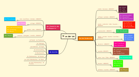
an der Uni von Mind Map: an der Uni

1. der Dozent/-in der Professor/-in

1.1. leiten / durchführen / betreiben + AKKUSATIV

1.1.1. die Forschung

1.2. vortragen + AKKUSATIV

1.2.1. das Thema

1.3. gestalten / halten + AKKUSATIV

1.3.1. die Lehrveranstaltung die Vorlesung die Übung

1.4. verbreiten / weitergeben / vermitteln + AKKUSATIV

1.4.1. das Wissen

2. die Schritte

2.1. die Fakultät = der Fachbereich

2.2. der Studiengang

2.3. das Studienfach = die Disziplin

2.4. die Lehrveranstaltung

2.5. die Abschlussarbeit

2.6. der Studienabschluss = der Bachelor

2.7. der zweite Studienabschluss = der Master

2.8. der dritte Studienabschluss = die Promotion

3. der/die Studierende

3.1. erhalten / bekommen + AKKUSATIV

3.1.1. der Grad der Titel das Diplom

3.2. verfassen / schreiben + AKKUSATIV

3.2.1. die Seminararbeit die Hausarbeit die Abschlussarbeit

3.3. machen / vorbereiten / halten / besuchen + AKKUSATIV

3.3.1. das Referat der Vortrag die Präsentation

3.4. zusammenstellen + AKKUSATIV

3.4.1. der Stundenplan

3.5. ablegen / schreiben / bestehen / durchfallen + AKKUSATIV

3.5.1. das Examen die Prüfung die Klausur

3.6. absolvieren + AKKUSATIV

3.6.1. das Praktikum das Semester

3.7. auswählen+ AKKUSATIV

3.7.1. die Lehrveranstaltung die Disziplin das Studienfach

3.8. suchen / lesen / finden + AKKUSATIV

3.8.1. die Fachliteratur

3.9. besuchen + AKKUSATIV

3.9.1. das Seminar dieVorlesung die Übung

3.10. aufnehmen / erwerben + AKKUSATIV

3.10.1. das Wissen