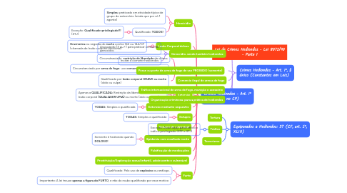
Lei de Crimes Hediondos - Lei 8072/90 - Parte 1

Mapa mental de toda a lei e suas peculiaridades

Lancez-Vous. C'est gratuit
ou s'inscrire avec votre adresse e-mail
Lei de Crimes Hediondos - Lei 8072/90 - Parte 1 par Mind Map: Lei de Crimes Hediondos - Lei 8072/90 - Parte 1

1. Crimes Hediondos - Art. 1° (constantes no CP)

1.1. Homicídio

1.1.1. **Simples:** praticado em atividade típica de grupo de extermínio (ainda que por só 1 agente)

1.1.2. Qualificado: **TODOS!**

1.1.2.1. Exceção: **Qualificado-privilegiado!!!** (STJ)

1.2. Lesão Corporal dolosa

1.2.1. **Gravíssima** ou seguida de **morte** contra 142 ou 144/CF (chamada de lesão corporal funcional)

1.3. Roubo

1.3.1. Circunstanciado **restrição de liberdade** da vítima;

1.3.2. Circunstanciado por **arma de fogo**: uso **comum, proibido ou restrito;**

1.3.3. Qualificado por **lesão corporal GRAVE ou morte** (dolo ou culpa)

1.4. Extorsão

1.4.1. Apenas a **QUALIFICADA:** Restrição da liberdade OU resulta em: lesão corporal **(QUALQUER UMA)** ou morte (dolo ou culpa);

1.5. Extorsão mediante sequestro

1.5.1. **TODAS:** Simples e qualificada

1.6. Estupro

1.6.1. **TODAS:** Simples e qualificada

1.7. Estupro de vulnerável

1.8. Epidemia com resultado morte

1.8.1. Somente é hediondo quando **DOLOSO!**

1.9. Falsificação de medicações

1.10. Prostituição/Exploração sexual infantil, adolescente e vulnerável

1.11. Furto

1.11.1. Qualificado: Pelo uso de **explosivo** ou análogo.

1.11.2. Importante: A lei trouxe **apenas a figura do FURTO**, e não do roubo qualificado por esse motivo

2. Equiparados a Hediondos: 3T (CF, art. 5°, XLIII)

2.1. Tortura

2.2. Tráfico

2.2.1. Exceção: Associação para tráfico e tráfico privilegiado (STF e STJ)

2.3. Terrorismo

3. Crimes Hediondos - Art. 1°, § único (Constantes em Leis)

3.1. Genocídio, sendo também hediondos:

3.1.1. Associação (3 ou +) para praticar crimes de genocídio;

3.1.2. Incitar a cometer hediondos

3.2. Posse ou porte de arma de fogo de uso **PROIBIDO** (somente)

3.3. Comercio ilegal de armas de fogo

3.4. Tráfico internacional de arma de fogo, munição e acessório

3.5. Organização criminosa: para a prática de hediondos