Design Your Own Digital Training Program

Começar. É Gratuito
ou inscrever-se com seu endereço de e-mail
Design Your Own Digital Training Program por Mind Map: Design Your Own Digital Training Program

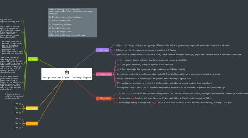
1. Milica

1.1. Trening nosi naziv empatijom do uspesnog HR-a.

1.2. Cilj je razviti vestine empatije i emocionalne inteligenije kod clanova HR tima kako bi bolje razumeli zaposlene i njihove potrebe, jacali timsku povezanost...

1.3. HR sektor cesto bude u kontaktu sa zaposlenima koji su pod stresom, nezadovoljni i nekomunikativni. Nedostatak empatije moze pogorsati samu situaciju

1.4. Trening se sprovodi po hibridnom modelu (2 nedelje/30 minuta dnevno) U prvoj nedelji prelaze se neke osnove emocionalne inteligencije i empatije dok se u drugoj nedelji sprovodi primena u svakodnevnom radu

1.5. Na kraju imamo zavrsni grupni test gde imamo prikaz dva realna HR scenarija, tim diskutuje i predlaze resenje, nakon toga prezentuje resenje kao tim u ZOOOM sastanku pred mentorom

1.6. Na kraju se dobija sertifikat o uspesnom timskom zavrsetku

2. Choose a Training Topic (Examples): Each student selects one relevant topic for today’s workplace: 1) AI literacy for non-tech employees 2) Remote leadership skills 3) Cybersecurity awareness 4) Diversity & inclusion 5) Using HR Analytics tools 6)Emotional intelligence in virtual teams

3. Person 4

3.1. Idea

3.2. Idea

3.3. Idea

4. Person 5

4.1. Idea

4.2. Idea

4.3. Idea

5. Tea Tomić

5.1. ciljevi

5.1.1. Ucenje strategije za izgradnju inkluzivne radne kulture, prepoznavanje sopstvenih predrasuda i nesvesnih predrasuda

5.2. Ciljna grupa

5.2.1. Svi zaposleni sa fokusom na menadzere i HR timove

5.3. Sprovodjenje i koncept modula

5.3.1. Online i uzivo, kahoot, chatbot za razmenu scenarija, grupni rad i anonimne ankete o stavovima i iskustvima

6. Teodora Tomić

6.1. Cilj treninga: Vežbati konkretne tehnike za izražavanje stavova bez konflikta

6.2. Ciljna grupa: Menadžeri, postojeći zaposleni i novi zaposleni

6.3. Vežbe i simulacije: Rad u parovima, uloge i rešavanje konfliktnih situacija

6.4. Sprovodjenje treninga bi se realizovalo uživo, putem MS Teams platforme gde bi se sa prezentacija analizirali problemi

6.5. Koncept interaktivnosti i angažovanja bi se sprovodio kroz simulacije i igranje uloga

6.6. KPI i evaluacija: posmatraju se rezultati praktičnih vežbi i sagledava se promena ponašanja kroz komunikaciju

6.7. Potencijalni rizici bi nastali usled nedostatka samopouzdanja zaposlenih ili ne razumevanja sopstvenih inicijalnih reakcija

7. Milica Tatić

7.1. ciljevi

7.1.1. U roku od dve nedelje nakon treninga ucesnici ce razviti komunikacione vestine, upravljanje performansama i motivacija u online okruzenju

7.2. Ciljna grupa

7.2.1. Menadzeri koji vode timove na daljinu, novi lideri i HR profesionalci za podrsku lidera

7.3. Sprovodjenje treninga i koncept modula

7.3.1. Online i uzivo kroz simulacije i rad u timovima, brainstorming, diskusije, role play