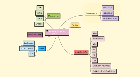
Componentes de un portatíl.

Começar. É Gratuito
ou inscrever-se com seu endereço de e-mail
Componentes de un portatíl. por Mind Map: Componentes de un portatíl.

1. Sonido

1.1. Beats audio

1.1.1. Dolby digital

1.2. DOLBY DIGITAL

1.3. HI-FI

2. Disco duro SSD

3. Memoria ram

3.1. DDR3

3.1.1. Text book, exercises 34, 35, 36, 37

3.1.2. DDR3L

3.2. DDR3L

3.3. DDR3U

3.4. LPDDR3

4. Procesadores

4.1. NUCLEO

4.2. VELOCIDAD

4.3. MEMORIA CACHÉ

5. Pantalla

5.1. HD

5.1.1. Midterm

6. CONECTIVIDAD

6.1. WIFI

6.2. BLUETHOOH

6.3. WIDI

6.4. 3G

6.5. 4G

6.6. LTE

6.7. CONEXIÓN FIREWIRE

6.8. CONECTOR THUNDERBOLT